Для начала работы необходимо авторизоваться в B2B Billing.
Необходимо:
Перейти на страницу с развернутым ПО.

Ввести E-mail и пароль от своей учетной записи и нажать Вход. Также для входа можно использовать учетную запись google, привязанную к аккаунту B2B Billing. Соответствующее поле находится ниже кнопки “Вход”.

| Элемент интерфейса | Описание | Поведение |
| 1. Меню | Сворачивает/разворачивает Список продуктов при нажатии. | |
| 2. Поиск | Ищет необходимую информацию с помощью текстового запроса. | |
| 3. Помощь (в разработке) | Здесь будут доступны запросы в службу поддержки и пользовательские инструкции. На данный момент взаимодействие со службой поддержки осуществляется по электронной почте. | |
| 4. Центр уведомлений | Отображает информацию об обновлении ПО, ошибках, изменении прав доступа. | При нажатии на тумблер выключается или включается отображение новых уведомлений. |
| 5. Аккаунт | Дает возможность выйти из аккаунта, выбрать темную/светлую тему и язык интерфейса, перейти в настройки. | В активной части настроек можно выйти из аккаунта с текущего устройства или со всех устройств. Также, в настройках можно выбрать язык и тему пользовательского интерфейса. |
| 6. Переключатель | Дает возможность перейти на официальный сайт компании IDS, а также ознакомиться с инструкциями по интеграции SDK продуктов Биллинг и Локализатор. | При нажатии на любую строку открывается внешний сайт в новой вкладке. Для доступа к Swagger Backoffice, Jira и Confluence нужен VPN. |
| 7. Список продуктов | Показывает все продукты, доступные пользователю. Каждый продукт имеет свои подразделы, в зависимости от своего функционального назначения. | При нажатии на любую строку раскрывается список подразделов. |
| 8. Настроить избранное | Дает возможность закрепить любой продукт или подраздел продукта в верхней рабочей зоне. |
При нажатии возле продукта появляется чекбокс. Отмеченный продукт или подраздел закрепляется вверху страницы. Для продолжения работы нужно снова нажать “Настроить избранное”. |
| 9. Основная рабочая область | Отображает всю информацию, к которой есть доступ у пользователя. Здесь пользователь просматривает и редактирует данные. |
Подробно для каждого продукта рассмотрим ниже.
|

| Элементы рабочей области | Описание | Поведение |
| 1. Поиск | Ищет необходимый пункт внутри таблицы. | |
| 2. Обновить | Обновляет таблицу, а не всю веб-страницу. | |
| 3. Фильтр таблицы | Упрощает поиск необходимых данных. |
Для быстрого применения в будущем пользовательский фильтр можно сохранить:
|
| 4. Пользовательский фильтр | Дает возможность открыть или удалить сохраненный пользовательский фильтр. |
Чтобы удалить ненужный фильтр, необходимо:
|
| 5. Сбросить фильтр | В один клик сбрасывает фильтр таблицы. | |
| 6. Деактивация столба | Дает возможность убрать второстепенные столбцы из таблицы. | |
| 7. Настройки | Дает возможность изменить размер строки в таблице, включить/отключить контрастный цвет строк (стиль зебры) и горизонтальный скролл таблицы. | |
| 8. Быстрое редактирование | Позволяет редактировать данные элемента, не переходя на другую страницу. | Элемент может быть заменен на “Быстрый просмотр”, в зависимости от функционала страницы. |
| 9. Количество пунктов | Дает возможность выбрать, какое количество пунктов будет отображаться на одной странице (20, 50, 100). | |
| 10. Выбор страницы |
Дает возможность быстро выбрать искомую страницу в таблице.
|
|
| 11. Перейти на следующую страницу | Перенаправляет на следующую страницу в таблице. |
Здесь отображаются все организации, зарегистрированные в системе. Также есть возможность их создания и редактирования. У всех организаций отображаются: название, тип (Платформа, Вендор, Команда эксплуатации), организация-владелец, количество подключенных продуктов и приложений, описание.

Редактировать организацию можно после нажатия на ее название. В разделе редактирования 4 вкладки: “Обзор”, “Продукты”, “Приложения”, Платежные системы”. Во вкладке Обзор можно изменить название организации, ее описание в системе и тип (тип можно поменять только у вендора или команды эксплуатации).
Тип организации — это то, какой организацией является данный элемент:

Во вкладке Продукты можно подключить или отключить у организации доступ к продуктам системы B2B Billing. Например, организация Name1 купила доступ к продукту Локализатор, здесь можно включить его для данной организации. При подключении продукта, у организации автоматически появляются нужные роли для пользователей.
На данный момент все продукты подключаются администратором вручную, клиент не может войти в систему и самостоятельно докупить какой-либо продукт.

Приложения — это все внешние сервисы, что подключены к экосистеме B2B Billing. Во вкладке Приложения можно подключить или отключить доступ к приложениям для конкретной организации. У всех активных организаций всегда включено приложение B2B Backoffice — это сам интерфейс B2B Billing. Остальные приложения подключаются в зависимости от договоренностей с конкретной организацией.

Во вкладке Платежные системы можно активировать те платежные системы, к которым у компании есть доступ по договору. К платежным системам подключаются те организации, у которых есть доступ к финансовому продукту Биллинг.

Также можно зарегистрировать новую организацию в системе. Для этого необходимо нажать кнопку “Создать”, находясь в подразделе Организации.

В разделе создания те же вкладки и функции, что и в разделе редактирования: “Обзор”, “Продукты”, “Приложения”, Платежные системы”. После создания новой организации, она станет доступна для редактирования и отобразится в общем списке организаций.

Здесь отображаются все продукты, зарегистрированные в системе. Также есть возможность их создания и редактирования. Продукты — это весь тот функционал, который доступен пользователю в левой части административной панели. Разработчик и поставщик основных продуктов (Биллинг, Управление доступом и т.д.) — компания IDS.
В дальнейшем вендоры смогут добавлять для продажи другим организациям свои собственные продукты в B2B Billing без передачи платформе исходного кода. У всех продуктов отображаются: название, поставщик продуктов (IDS или название организации-вендора), описание.

Редактировать продукт можно после нажатия на его название. В разделе редактирования 2 вкладки: “Обзор”, “Роли пользователей”. Во вкладке Обзор можно изменить: название иконки из библиотеки (отображаются слева от названия продукта), ключ локализации для левого меню, поставщика продукта, с какими приложениями продукт может взаимодействовать, описание продукта.

Во вкладке Роли пользователей можно проверить, какие роли пользователя связаны с этим продуктом. Роли создаются в продукте Управление доступом. Необходимо, чтобы для каждой группы (администраторы платформы, вендора, команды эксплуатации) были созданы роли в трех состояниях активности пользователя: активен, заморожен, заблокирован. После активации продукта, он станет доступен для выбранных ролей.

Также можно зарегистрировать новый продукт в системе. Для этого необходимо нажать кнопку “Создать”, находясь в подразделе Продукты.

В разделе создания те же вкладки и функции, что и в разделе редактирования. После создания нового продукта, он станет доступен для редактирования и отобразится в общем списке продуктов.

Здесь отображаются все внешние приложения, зарегистрированные в системе (сам интерфейс B2B Billing также считывается системой внешним приложением). Также есть возможность их создания и редактирования. У всех приложений отображаются: название, организация-владелец, описание. Также здесь можно быстро активировать/деактивировать приложение.
Для каждого внешнего приложения создается индивидуальная конфигурация. У одного клиента может быть добавлено несколько приложений. Например, компания GlobolPay подключает несколько своих приложений: globo1, globo2. Для каждого из этих приложений здесь можно будет задать индивидуальные настройки.

Редактировать приложение можно после нажатия на его название. В разделе редактирования 6 вкладок: “Обзор”, “Платежные методы”, “Учетные данные”, “Конфигурация черного списка”, “Geo конфигурации”, “Конфигурация стиля терминала”. Во вкладке Обзор можно изменить: название приложения, доступность для определенных организаций, состояние активации/деактивации, описание.

Во вкладке Платежные методы можно проверить тип коммуникации платежного метода, количество платежных методов для депозита и вывода, а также в этом разделе можно активировать/деактивировать любой платежный метод для выбранного приложения. По клику на название платежного метода в столбце Настройка платежного метода, можно перейти к его конфигурации.

Во вкладке Обзор конфигурации платежного метода можно активировать/деактивировать выбранный платежный метод.
.png)
Во вкладке Маршрутизация в конфигурации платежного метода можно активировать/деактивировать конкретный маршрут способа оплаты (куда или откуда должны приходить деньги), а также посмотреть подробности уже настроенных маршрутов: ID маршрута платежного метода, платежную систему, аккаунт платежной системы, валютный счет, валюту, тип платежного метода, минимальное значение, максимальное значение.
При нажатии на ID нужного маршрута, можно перейти к его редактированию.
Также здесь можно создать новый маршрут, нажав кнопку “Добавить”.
Клик на название аккаунта платежной системы или валютного счета закроет открытый раздел и перенаправит на страницу продукта Биллинг.
.png)
При редактировании маршрута, можно выбрать для него платежную систему, аккаунт платежной системы, валютный счет, тип платежного метода из доступных (депозит или вывод). Также, здесь можно активировать/деактивировать этот маршрут способа оплаты.

Создание нового маршрута способа оплаты происходит таким же образом.

Во вкладке Опции выбора в конфигурации платежного метода можно настроить логику выбора маршрутов для построения каскада.
На данный момент все флаги активированы и это нельзя изменить вручную. То есть пользователю будет подобраны только те маршруты платежного метода, для которых соблюдены все условия, перечисленные в данной вкладке. Частично еще не реализован функционал, позволяющий разблокировать альтернативный путь.
.png)
Во вкладке Стратегии каскадирования в конфигурации платежного метода выбрать нужную стратегию каскадирования с помощью активации/деактивации флагов. Если платежный маршрут не отработает, то какой брать следующим (в порядке очередности или по процентному соотношению). Обратите внимание на описание стратегий, часть из них являются взаимоисключающими. Здесь вы либо ставите приоритет платежных систем по их очередности, либо по процентам. Оба этих параметра настраиваются во вкладке дистрибуция.
.png)
Если есть нескольких активных платежных систем, то во вкладке Дистрибуция можно распределять трафик между ними. Для этого нужно выбрать валюту, нажав на синюю кнопку вверху таблицы. Затем необходимо нажать “Настроить распределение”, после чего можно будет изменить процент трафика для каждой платежной системы.
Например, у нас есть 2 активные платежные системы, и мы хотим установить между ними равное распределение трафика. Для этого нужно нажать “Настроить распределение” и установить каждой из них 50% трафика.
Дистрибуцию можно отдельно настроить для депозита и снятия. Также, приоритет платежных систем можно изменить стрелками в правой части таблицы.
Если активировать Failback, то выбранная платежная система будет использоваться как резервная в случае, если другие не отработают.
.png)
Вернемся во вкладку Платежные методы подраздела Приложения. Помимо редактирования готовых конфигураций платежного метода, здесь можно добавить новую конфигурацию.

Во вкладке Учетные данные можно скопировать идентификатор и секретный ключ клиента для конкретного приложения. Они необходимы для подключения к этому приложению. Функция “Регенерировать секретный ключ клиента” в данный момент недоступна.

Во вкладке Конфигурации черного списка представлены доступные данному приложению черные списки. Здесь можно включать и отключать их.

Вкладка Geo Конфигурации находится в разработке.
Во вкладке Конфигурация стиля терминала можно скачать шаблон конфигурации, а также добавить свой файл конфигурации, логотип, фоновое изображение и шрифт.
Также, здесь можно скачать уже прикрепленные файлы, устанавливающие стиль терминала.

Для регистрации нового приложения необходимо нажать кнопку “Добавить”, находясь в подразделе Приложения.

В разделе создания те же вкладки и функции, что и в разделе редактирования. После создания нового приложения, оно станет доступно для редактирования и отобразится в общем списке приложений.

Здесь отображаются все страницы, зарегистрированные в системе. Также есть возможность их создания и редактирования. У каждой страницы указана родительская страница, если такая существует. Для редактирования страницы нужно нажать на ее название. Для добавления новой — на кнопку “Создать”.

Если перейти в раздел “По продуктам”, то начнут отображаться только верхнеуровневые страницы (подразделы продуктов). Например, Конструктор страниц будет называться “pageBuilder”. Здесь можно поменять порядок подразделов в продуктах. Для того, чтобы поставить подраздел Конструктор страниц верхним в продукте Основа, нужно найти его в списке и поднять выше на 3 позиции. Это делается с помощью стрелок, которые находятся в правой области таблицы. Все изменения отображаются не моментально, а когда система обновится. Это происходит каждые 5 минут.

В разделе редактирования 2 вкладки: “Обзор”, “Конфигурация”. Во вкладке Обзор можно изменить ключ локализации хлебных крошек, url, уникальный ключ страницы, ключ локализации левого меню и выбрать родительскую страницу. Также здесь можно включить или отключить страницу.
.png)
Во вкладке Конфигурация можно: выбрать файл конфигурации из имеющихся шаблонов, скачать шаблон, настроить его в текстовом формате (указать, какое количество колонок и т.д. должно быть на странице) и загрузить свой файл конфигурации в формате json, включить или отключить страницу.

В разделе создания те же вкладки и функции, что и в разделе редактирования. После создания новой страницы, она станет доступна для редактирования и отобразится в общем списке страниц. Активная страница также отобразится в левом меню у пользователей, которые имеют к ней доступ в продукте Управление доступом. Для упрощения создания страниц есть сторибук.

Здесь отображаются все платежные системы, зарегистрированные в системе. В данном подразделе можно активировать/деактивировать определенную платежную систему, перейти к ее редактированию или создать новую.

В разделе редактирования 4 вкладки: “Обзор”, “Платежные методы”, “Ошибки”, “Организации”. Во вкладке Обзор можно активировать/деактивировать платежную систему и проверку статуса, а также вписать необходимые настройки (например, “baseURL").
.png)
Во вкладке Платежные методы отображаются методы платежной системы, тип коммуникации h2c или h2h, тип платежного метода (депозит или снятие). Здесь можно активировать/деактивировать определенный платежный метод, редактировать его или создать новый. Деактивировать методы можно, если они отваливаются со стороны платежной системы или по другим техническим причинам.
Тип коммуникации h2h (Host-to-host) — по api обмениваемся данными с платежной системой. Например, у нас свой терминал, в котором отрисовываем форму для банковской карты. Когда пользователь вводит данные в форму, данные по api передаются платежной системе.
Тип коммуникации h2c (Host-to-client) — получаем от нашего клиента запрос, отправляем запрос в платежную систему, нам присылают ссылку на терминал, мы показываем клиенту терминал этой платежной системы.
.png)
Перейти к настройкам платежного метода можно нажав на его название. Здесь можно выбрать метод платежной системы, тип платежного метода, а также прописать тело, заголовки, callback, ответ, конфиг. Внизу страницы можно включить или отключить данный метод платежной системы.

Такая же страница открывается при создании нового метода платежной системы.

Функционал вкладки Ошибки находится на стадии разработки.
Во вкладке Организации можно включать/отключать для любой организации доступ к выбранной платежной системе. По клику на название организации произойдет переход к ее редактированию в продукте Основа.
Мы можем разрешить организации использовать платежную систему, если она заключит с ней договор.
.png)
Здесь отображаются все платежные методы, их тип коммуникации и описание.

Перейти к настройкам платежного метода можно нажав на его название. Здесь можно изменить только описание.

Здесь отображаются все валюты, зарегистрированные в системе. Валюта должна создаваться для каждой организации, потому что имеет гибкие настройки внутри. Поэтому в таблице может отображаться много одинаковых валют, например на скриншоте ниже 3 RUB. В данном подразделе можно активировать/деактивировать определенную валюту, перейти к ее редактированию или создать новую.

В разделе редактирования 3 вкладки: “Обзор”, “Курсы обмена”, “Настройка источника данных”. Во вкладке Обзор можно установить организацию-владельца валюты, тип маржи (проценты или фикс), тип округления, название валюты, ее описание, маржу вывода, депозитную маржу, округление.

Такая же страница открывается при создании новой валюты. Так как эти настройки будут отличаться у разных организаций в зависимости от их бизнес требований, то необходимо создавать валюту для каждой организации.

Вкладки курсы обмена и настройки источника данных закрыты у всех валют, так как функционал находится на стадии разработки.
Аккаунт платежных систем — это договор организации с платежной системой. Здесь отображаются все аккаунты платежных систем, зарегистрированные в системе. Также есть возможность их создания и редактирования. За каждой организацией закреплен Аккаунт платежной системы, к которому прикреплены валютные счета компании.
У одной организации может быть несколько аккаунтов платежных систем, в каждом аккаунте может быть несколько валютных счетов. Все зависит от бизнес-требований конкретной организации.

В разделе редактирования 2 вкладки: “Обзор”, “Валютные счета”. При создании нового аккаунта платежной системы отображаются такие же вкладки. Во вкладке Обзор можно изменить имя аккаунта платежной системы и его описание, а также выбрать саму платежную систему и организацию, для которой будут создаваться валютные счета.

Во вкладке Валютные счета отражается название и описание счета, код валюты, сегмент трафика, тип трафика (ftd или trusted).
Ftd “First Time Deposit” — первое пополнение.
Trusted — верифицированный трафик, нет необходимости в дополнительных проверках.

В разделе редактирования валютного счета можно изменить имя и описание валютного счета, имя валюты, тип и сегмент трафика. Также здесь можно установить минимальную и максимальную сумму платежа, вписать конфигурации учетных данных.
Сегмент трафика — это необязательное поле. В данную ячейку можно вписать любое значение для уникального идентификатора. Указание этого параметра поможет точно определить, какой валютный счет (с какой платежной системой) должен быть использован.
Выбор рисковой группы позволяет разрешать или запрещать использовать данный валютный счет для конкретной группы клиентов. Например, банковской картой могут пользоваться все клиенты, кроме тех, кто попал в группу риска High.
Внизу страницы есть ссылка на скачивание шаблона конфигурации. Это json файл в котором указано, какие логины и пароли данного валютного счета необходимо подставить для платежной системы. При создании валютного счета, эти данные вписываются в поле “Конфигурация учетных данных”.
Функционал для выбора стороны конвертации валюты находится на стадии разработки.
При создании нового валютного счета отображается такая же страница.

Здесь отображаются все транзакции, которые зафиксировала система, и к которым есть доступ у пользователя. Сверху можно выбрать отображение всех заказов, незавершенных заказов, ожидающих подтверждения вывода, ожидающих заказов, заказов, завершившихся ошибкой. В каждой строке отображается подробная информация о транзакции. Для удобства лучше включить в настройках таблицы горизонтальный скролл.

Чтобы перейти к подробной информации о заказе нужно нажать на его ID. Во вкладке Просмотр отображается вся информация о заказе с указанным ID.

Во вкладке Запрос транзакции отображается дополнительная информация о транзакции: номер запроса и id маршрута.

Если нажать на номер заказа, то можно изучить текст запроса, ответа, ошибки и коллбек. Это сделано для разборов инцидентов.

Здесь же рассмотрим процесс создания фильтра. По нажатию на кнопку “Фильтр” на рабочей области можно задать условия поиска. Получив необходимую таблицу, можно сохранить фильтр для будущего использования, для этого необходимо:
Чтобы его открыть, нужно нажать кнопку “Пользовательский фильтр” на рабочей области.
Также, внизу фильтра лога заказов есть кнопка “Скачать отчет”. Тогда выбранная информация сохранится в виде отчета в формате csv таблицы. Ее можно будет найти в продукте Отчеты.

B2B Billing позволяет фильтровать входящие данные, например, сверять, есть ли данные карты в черном списке. Здесь отображаются все зарегистрированные в системе черные списки, к которым есть доступ у пользователя. Также есть возможность их создания и редактирования. Каждая организация может создавать свои черные списки или пользоваться общими (при их наличии).

В разделе редактирования две вкладки: “Просмотр” и “Вид”. Во вкладке Просмотр можно изменить имя конфигурации черного списка.

Во вкладке Вид отображаются все пункты (элементы) черного списка. Любой пункт можно удалить нажав на значок корзины в правой части таблицы. Также есть возможность добавить один новый пункт кнопкой “Добавить” или импортировать готовый список элементов кнопкой “Импорт”.

Чтобы добавить один элемент черного списка нужно вручную ввести его и нажать добавить.

Импортировать черный список нужно в формате csv файла размером до 9000 КБ. Чтобы загрузить файл в правильном формате, можно скачать прикрепленный файл черного списка или шаблон внизу страницы. Также при импорте необходимо выбрать одно из действий: добавить элементы к уже имеющимся или перезаписать все элементы.

При создании нового черного списка во вкладке Обзор можно выбрать организацию-владельца и тип черного списка (номера карт, BIN, email адреса и т.д.). Если не выбирать организацию, то черный список станет общим. Он будет доступен для всех организаций.

Здесь отображаются все отчеты, доступные пользователю. Сохранить отчет можно в фильтре подраздела Лог транзакций продукта Биллинг. В таблице указывается дата/время создания и обновления отчета, а также его статус. Скачать отчет в формате csv можно нажав на кнопку скачивания в правой части таблицы.

Позволяет переводить внешние приложения на разные языки. Можно увидеть на примере административной панели B2B Billing, которая также подключена, как внешнее приложение.
Здесь отображаются все элементы страниц, которые локализует система. В локализаторе можно импортировать и экспортировать (в JSON, CSV, XML) группы элементов для локализации. Элементы группируются по приложениям, продуктам, подразделам и т.д.

Если выбрать отдельный элемент в приложении с включенной локализацией, то можно назначить имя объекта (ключ локализации) и вручную установить перевод слова/фразы. Если локализация у приложения отключена, то можно изменить только имя объекта. Включить и отключить локализацию у отдельного приложения можно в подразделе Языки.
Вендор софта создает в конструкторе страниц конфиг с ключами локализации. При переводе ключей в локализаторе, продукт становится доступным на разных языках.
На скриншоте русский и английский языки. Здесь может быть много вариантов перевода. Для этого необходимо: в подразделе Язык добавить новый язык; в карточке языка перейти на вкладку приложений и активировать для нужного приложения. После этого появится новое поле для перевода.
Кнопка автоперевод сейчас не активна, этот функционал еще не разработан.

Здесь отображаются все доступные для локализации языки. Также есть возможность их создания и редактирования. У всех приложений отображаются: название, количество активированных приложений для локализации, описание. Также здесь можно быстро активировать/деактивировать язык.

В разделе редактирования 3 вкладки: “Обзор”, “Приоритет перевода”, “Приложения”. Во вкладке Обзор можно включить/отключить язык и изменить его описание.
.png)
Во вкладке Приоритет перевода можно настроить приоритет перевода, если в системе установлено несколько языков. Приоритет меняется стрелками в правой части таблицы. Сначала система ищет перевод слова/фразы в языке с самым высоким приоритетом. Если перевод не найден, то ищет в следующем.
.png)
Во вкладке Приложения можно активировать/деактивировать процесс локализации и отображения локализации для отдельных приложений. После активации датского языка для продукта Основа, в локализаторе элементам данного продукта можно будет прописывать перевод ключей локализации на датский.
.png)
При добавлении нового языка во вкладке Обзор можно выбрать название языка.

В данном продукте есть 3 основных понятия: пользователь, роли пользователя, группы пользователя.
Пользователь — это отдельный аккаунт, который создается для каждого человека работающего в системе. Такой аккаунт закрепляется за одним человеком из конкретной организации, ему предоставляется доступ к определенным приложениям, согласно его функционалу и договору с его организацией. Каждому пользователю необходимо перед началом работы подтвердить электронную почту.
Роли пользователя — это набор разрешений для чтения и изменения страниц в системе. Роли создаются для администратора платформы, вендора и команды эксплуатации под каждый продукт в 3 состояниях: активен, заморожен, заблокирован. Например, для активного администратора платформы продукта Биллинг будут доступны для чтения и редактирования все страницы данного продукта. У замороженного — будут доступны только для чтения. У заблокированного не будет доступа к страницам Биллинга.
Группы пользователей — это объединение нескольких ролей пользователя для групп с одинаковым рабочим функционалом. Например, группе пользователей Финансисты будут доступны только те роли, которые связаны с продуктом Биллинг. Таким образом, можно создавать группы пользователей, которые будут видеть и редактировать только ту информацию, которая необходима им для работы.
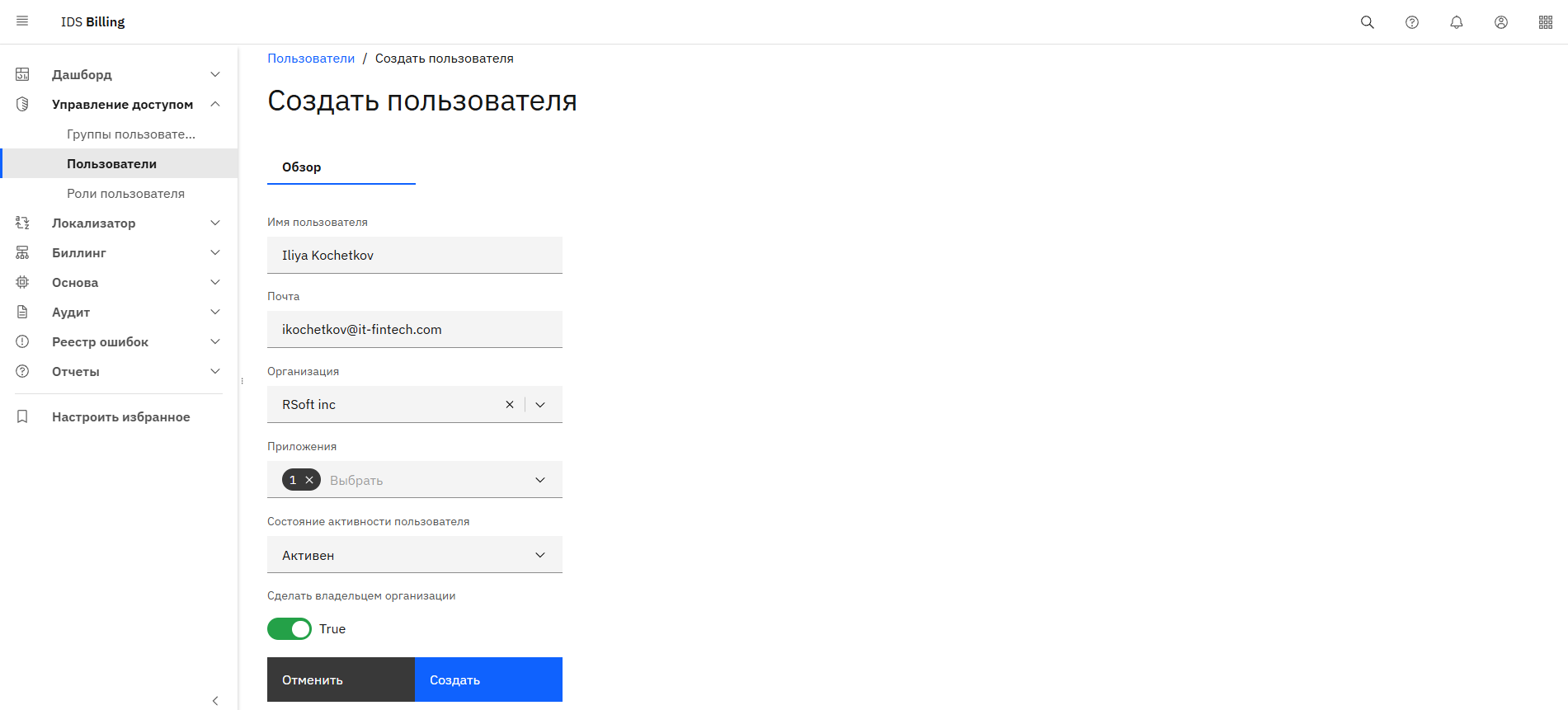
Здесь отображаются все пользователи зарегистрированные в системе. Также есть возможность их создания и редактирования.

В разделе редактирования 2 вкладки: “Обзор”, “Группы пользователя”. Во вкладке Обзор можно изменить имя пользователя в системе, его электронную почту, доступные ему приложения и организацию, состояние активности пользователя (активен, заморожен, заблокирован). Пользователю можно дать дополнительные права, если сделать его владельцем организации. Также здесь можно назначить пользователю действия, которые ему потребуется сделать для авторизации: настроить OTP (одноразовый пароль), обновить пароль, подтвердить почту. Помимо этого можно вручную активировать/деактивировать подтверждение электронной почты.
.png)
Во вкладке Группы пользователя отображается, в какие группы входит пользователь, также здесь можно добавить новые группы или удалить неактуальные. Нажатие на название группы перенаправляет в подраздел Группы пользователя.
В группу объединяются несколько пользователей с одинаковым функционалом и правами. Например, финансистам и веб-разработчикам нужен разный доступ к B2B Billing, поэтому для них будут созданы разные группы. За каждой группой закреплены свои роли пользователя, у каждой роли свои разрешения на просмотр и редактирование страниц.
.png)
Нажатие на кнопку “Добавить” перенаправляет на страницу со списком всех доступных групп, в которые можно добавить пользователя. Выбрав необходимые группы, нужно нажать кнопку добавить в верхней части таблицы.

Здесь отображаются все роли, зарегистрированные в системе. Также есть возможность их создания и редактирования. У всех ролей отображаются: название, продукт, состояние активности пользователя, описание.
Несколько пользователей могут получать одинаковые роли с едиными правами и описанием. Каждая роль должна быть привязана к одному из продуктов.
Под каждый продукт создается несколько ролей. Под определенную группу роли называются одинаково, например, “Role Administrators (platform)”. Для группы создаются три версии данной роли под каждое состояние активности: активен, заморожен, заблокирован. Эти роли в дальнейшем упаковываются в одну группу.

В разделе редактирования 2 вкладки: “Обзор”, “Разрешения”. Во вкладке Обзор можно изменить название и описание роли, выбрать продукт и состояние активности (активен, заморожен, заблокирован).
Заморозка пользователей будет происходить, когда у организаций будут заканчиваться деньги на балансе, а продукты не будут оплачены. Доступ останется только у администратора, чтобы была возможность пополнить баланс и вернуть доступ для сотрудников своей организации.
Также во вкладке Обзор включается “доступ ко всем данным для всех организаций”- это роль администратора Платформы. Если выключить доступ, то выбранная роль будет видеть данные только своей организации (своих пользователей, свои логи). Такая же страница открывается при создании новой роли пользователя.
.png)
Во вкладке Разрешения можно настроить права доступа к чтению/изменению страниц у выбранной роли. Таким образом, для всех пользователей в рамках одной роли устанавливаются единые разрешения в различных разделах приложения. Например, можно создать такое разделение по ролям, чтобы администратор видел все данные в таблице, мог их редактировать и создавать новые, а сотрудник с небольшим функционалом видел только 2 колонки и не мог их редактировать.
.png)
Здесь отображаются все группы пользователей, зарегистрированные в системе. Также есть возможность их создания и редактирования. Группы объединяют пользователей и роли.

В разделе редактирования 3 вкладки: “Обзор”, “Роли пользователя”, “Пользователи”. Во вкладке Обзор можно изменить имя и описание группы, ключ стартовой страницы (на какой странице будет открываться Billing для этой группы пользователей), тип организации (платформа, вендор, команда эксплуатации).
.png)
Во вкладке Роли пользователя отображаются все роли, которые установлены для данной группы, а также есть возможность их добавить или удалить. Здесь должны отображаться только те роли, которые необходимы группе для полноценной работы. Например, для группы “администратор платформы”, здесь должны быть указаны роли администратора платформы для каждого продукта в 3 состояниях: активен, заблокирован, заморожен.
.png)
Нажатие на название группы перенаправляет в подраздел Роли пользователя.
_выбор_роли.png)
Кнопка “Добавить” перенаправляет на страницу со списком всех созданных ролей пользователя, которые можно добавить группе. Выбрав необходимые роли, нужно нажать кнопку “Добавить” в верхней части таблицы.
_добавить_роль_пользователя_в_группу_пользователей.png)
Во вкладке Пользователи отображаются все пользователи, добавленные в группу и имеющие одинаковые права доступа. Также здесь есть возможность добавлять или удалять пользователей из группы. Например, пользователь добавлен в группу администраторы платформы. В данной группе есть роли, которые позволяют видеть и редактировать страницы продукта Основа. Значит пользователь сможет видеть и редактировать их.
.png)
Нажатие на кнопку добавить перенаправляет на страницу со списком всех пользователей, которых можно добавить в группу. Добавить можно только тех пользователей, у которых еще нет группы, и тип их организации совпадает с типом организации группы пользователей.
Выбрав необходимых пользователей, нужно нажать кнопку добавить в верхней части таблицы. Один пользователь может быть только в одной группе.

Рисковые группы — списки клиентов, разбиты по степени доверия к ним со стороны организации. Указание данного пункта позволяет проводить или не проводить определенный вид транзакций для конкретной группы. Например, p2p могут пользоваться только клиенты, находящиеся в рисковой группе Low. Или банковской картой могут пользоваться все клиенты, кроме тех, кто попал в группу риска High. Таким образом, появляется возможность дополнительной классификации.
Здесь отображаются все рисковые группы, доступные пользователю и его организации. Администратор может быстро редактировать, удалить их или создать новые.

В разделе редактирования 3 можно изменить название рисковой группы, ее код (идентификатор) и описание.

Такая же страница открывается при создании новой рисковой группы.

Здесь отображаются все клиенты, доступные организации пользователя. Также здесь указывается вся личная информация о клиенте, которая доступна. Нажатие на ID клиента открывает подробную информацию.

В открытой карточке клиента 2 вкладки: «Просмотр», «Лог заказов». Во вкладке Просмотр можно выбрать рисковую группу, а также посмотреть всю информацию о клиенте.

Во вкладке Лог заказов можно просмотреть все транзакции, совершенные клиентом. Если нажать на ID заказа, то откроется подробная информация об искомой транзакции в продукте Биллинг.

Здесь отображаются все дашборды, которые доступны вашей организации. Дашборд — это страница с виджетами. Виджеты — инструменты для удобного анализа транзакций, чтобы пользователи (например, финансовые аналитики, менеджеры по продукту, специалисты по рискам) могли оперативно получать и визуально оценивать ключевые показатели по заказам и транзакциям. Любой неиспользуемый шаблон можно удалить с доски дашборда. Для этого надо нажать на знак в верхнем правом углу виджета.
На данный момент вы можете установить следующие виджеты:
Список дашбордов постоянно пополняется.
Каждый график можно открыть на весь экран. Для этого надо нажать на знак в верхнем правом углу виджета.
В каждом графике индивидуально настраивается фильтр данных, которые нужно отображать. Здесь можно выбрать необходимую платежную систему, временной интервал, тип трафика, тип транзакции.
Здесь отображаются все дашборды — страницы с виджетами. Можно создавать страницу для всей организации, или отдельную для приложения.
По клику на название дашборда можно перейти к подробной информации. Во вкладке “Обзор” можно редактировать имя дашборда и выбрать организацию.
Во вкладке “Виджеты” можно увидеть все виджеты, которые добавлены в выбранный дашборд. Также здесь можно добавить дополнительный виджет из доступных.
Здесь отображаются все виджеты, которые можно добавлять на дашборды.
Также здесь можно создать новый виджет, по нажатию на кнопку “Создать”. Для этого необходимо заполнить все поля, активировать и создать виджет.
При редактировании виджета открываются такие же поля.
Зайти в продукт Основа, подраздел Организации. Создать новую.

Выбрать название, тип организации и описание.

Активировать организации продукты, которые должны предоставить по договору.

Обязательно активировать “B2B Backoffice” , — это сама панель администрирования. Остальные приложения активируются в зависимости от договоренностей с конкретной организацией.

Активировать ПС (которые должны предоставить по договору), если у организации есть доступ к финансовому продукту Биллинг.

Зайти в продукт Управление доступом, подраздел Пользователи. Нажать “Создать”.

Добавить имя, почту, название организации, доступные приложения, состояние активности. Выбрать, является ли новый пользователь владельцем организации.

Зайти во вкладку Группы пользователей. Нажать “Добавить”. Пользователь может быть только в одной группе.

Выбрать необходимую группу с теми правами, которые потребуются пользователю. Сейчас это может быть администратор команды эксплуатации, администратор вендора и т.д.

После этого новый пользователь уже может пользоваться B2B Billing.